Setting Up LINQPad Toolset To Assist In Visualization And Manipulation of SQL Queries And Backend Data
In this Article we will be creating our own database to interact with LinqPad
The Following steps will be involved:
-
-
- Installing LINQPad
- Connecting LINQPad to our C#.NET database.
- Implementing queries
- Understanding the data visualization
-
To Begin: Installation
Before beginning this tutorial, be sure to download LINQPad to your computer.
Download LINQPad
LinqPad is a free tool with multiple priced tiers.
Installation
I have found this tool to be very helpful for learning about backend operations from simple queries that you could use for your API calls, to writing triggers, unit tests, and more difficult backend concepts.
For this example I will be using the version 7 with support for .NET 6. You may be prompted to install .NET 6, which is necessary for the program to run if you do not have it already installed.
Creating a connection to a database
Begin by selecting to add a connection and choose a data context that is relevant to your project. You can choose to have the context built automatically, or a specific data context.
I have chosen Entity Framework Core for my example.
- You can use Windows Authentication or SQL Server authentication by toggling the Use Windows Authentication and using the User ID and Password fields below.
- The entire connection string is visible below if needed.
- Test the connection below and do not proceed until there is a success message.
-
For specifying the Server IP, you can either use a period or localhost to specify localhost, but if your server is somewhere else, specify the IP.
Select OK when you are ready to proceed
The right window is where query creation and editing is done. The page can be saved to use later, and can be accessed in the window on the bottom left.
Implementing Queries
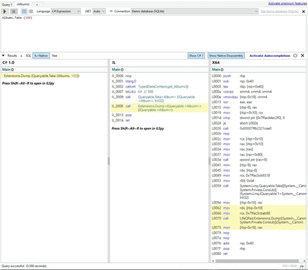
The main reason we use LINQPad is for the data visualization that is generated once we run our queries. Selecting a table with a right click brings up a selection of instant queries, and choosing the Albums.Take(100) option takes the latest 100 entries available. Once we choose to run the query with the green play button, the query language will auto populate within our Query1 window.
For use ideas:
- Searching the backend to check for specific validation cases or accounts and their linking data.
- General query creation and learning.
-
Database testing can be done without having to go through lengthy procedures. The queries are much quicker this way, saving us time on long-winded trigger tests.
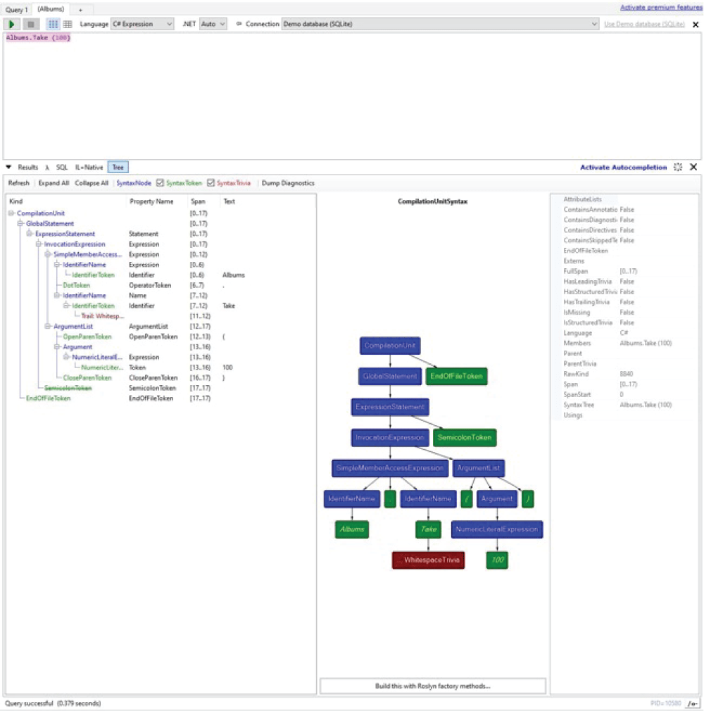
Understanding the Data Visualization
A results table shows the results in a manner that is much easier to digest and quicker than using your test server.
The SQL window can also be used as a translation tool if you are learning SQL with your initial language in the upper right window.
Breaking down everything in the tree view would be a lengthy task, but there are many resources available to get the most out of this particular tool.
Conclusion
While the tool is excellent for understanding the database, it is one of many. It is important to understand what we can do with the tools we have and what works best for our current situation. The principles remain the same and as you progress in learning about the database, you will be able to utilize and identify the tool that works best for you.
About Intertech
Intertech is a Software Development Consulting Firm that provides single and multiple turnkey software development teams, available on your schedule and configured to achieve success as defined by your requirements independently or in co-development with your team. Intertech teams combine proven full-stack, DevOps, Agile-experienced lead consultants with Delivery Management, User Experience, Software Development, and QA experts in Business Process Automation (BPA), Microservices, Client- and Server-Side Web Frameworks of multiple technologies, Custom Portal and Dashboard development, Cloud Integration and Migration (Azure and AWS), and so much more. Each Intertech employee leads with the soft skills necessary to explain complex concepts to stakeholders and team members alike and makes your business more efficient, your data more valuable, and your team better. In addition, Intertech is a trusted partner of more than 4000 satisfied customers and has a 99.70% “would recommend” rating.




















